快捷导航

[网站源码] 全新轻量化PHP网盘搜索引擎系统源码

[复制链接]
查看: 559|回复: 0

3952

主题

1万

狗粮

6

精华

管理员

积分
39916

最佳新人活跃会员热心会员推广达人宣传达人灌水之王突出贡献优秀版主荣誉管理论坛元老

QQ
发表于 2025-7-26 20:44:57 | 显示全部楼层 |阅读模式
全新轻量化PHP网盘搜索引擎系统源码 基于PHP+MYSQL开发
一、多样筛选功能:网站支持5类筛选功能,包括默认搜索、网盘类型、文件大小、时间排序以及网盘来源,让用户能够轻松快速地找到所需资源,大大提高搜索效率。
二、精准图标适配:每种类型的文件在左侧都有与之兼容的精美图标。文件夹对应文件夹图标,视频显示视频图标等,界面整洁直观,方便用户一眼识别文件类型。
三、流畅前端体验:前端内容界面采用骨架屏预加载显示技术,优化用户等待过程,使内容展示更加平滑迅速,让用户在浏览时享受更友好的视觉感受。
四、贴心交互设计:1页展示10条内容,页面布局合理。最右侧设置一键返回顶部按钮,方便用户快速回到页面顶部。搜索框采用响应式设计,可根据不同设备屏幕自适应调整,同时支持一键清除筛选内容,操作便捷。
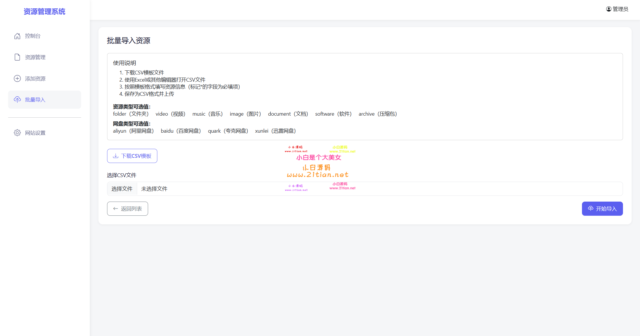
网站后台功能强大且完善:支持CSV表格导入内容,实现批量高效管理;具备手动添加资源功能,方便随时更新;用户密码更改操作简单便捷,保障账户安全;还提供网站SEO设置,助力网站在搜索引擎中获得更好的曝光和排名。这是一款功能全面、设计精良的网站源码,无论是个人使用还是团队协作,都能满足您的多样化需求,让您的网站运营管理更加轻松高效。
20250726_204339_002.png 20250726_204339_001.png 20250726_204339_000.png 20250726_204339_004.png 20250726_204339_003.png
请点击此处下载

查看状态:需购买或无权限

您的用户组是:游客

文件名称:wp.txt 
下载次数:1  文件大小:32 Bytes 
下载权限: 荣誉会员 
  [购买VIP]   [充值狗粮]  [免费赚狗粮]



温馨提示:
1、本站所有信息都来源于互联网有违法信息与本网站立场无关。
2、当有关部门,发现本论坛有违规,违法内容时,可联系站长删除,否则本站不承担任何责任。
3、当政府机关依照法定程序要求披露信息时,论坛均得免责。
4、本帖部分内容转载自其它媒体,但并不代表本站赞同其观点和对其真实性负责
5、如本帖侵犯到任何版权问题,请立即告知本站,本站将及时予与删除并致以最深的歉意
6、如果使用本帖附件,本站程序只提供学习使用,请24小时内删除!使用者搭建运营触犯法律,违法,违规,本站不承担任何责任。
我是一条可怜的土狗...
您需要登录后才可以回帖 登录 | 立即注册

本版积分规则

精彩推荐

让创业更简单

  • 反馈建议:xiaotuzi2018@foxmail.com
  • 客服电话:
  • 工作时间:周一到周六

云服务支持

精品资源,快速检索

关注我们

Copyright 小白源码网  Powered by©  技术支持: